Data Quality Suite
Data Quality Suite
We have developed a highly innovative data profiling, cleansing,
mapping, and business intelligence suite. We have combined the
power of grid processing with highly flexible meta data storage.
This allows our clients to do time series analysis and
real-time
data monitoring
in a single integrated system.

Features of the data quality suite are:
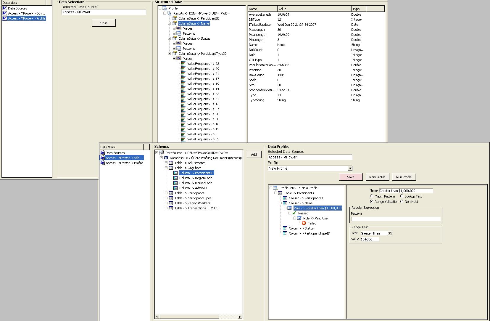
  1. Column Profiler
  2. Powerful Data Rules Inference and Execution Engine
  3. Complex mapping engine
  4. Data monitor
  5. Meta-Data Repository
  6. Data Quality Dashboard
  7. Master Data Management


Screenshot

Job Management Suite
Geoscience Suite
Data Quality Suite
Inversion Home
Collaboration Suite